Wij geloven dat je in ieder project weer het proces centraal moet stellen.
Het geheel is immers meer dan de som der delen. Door breder te kijken dan de individuele taken, zet je het gezamenlijke resultaat (en het gezamenlijke doel) centraal. Dat werkt alleen als je het samen doet en alle betrokkenen de meerwaarde zien van een procesbenadering. Visualisatie van processen helpt daarbij. Nu werkt een gemiddelde flowchart vaak vooral op de gaapspieren. Bovendien legt dit visueel meer nadruk op de processtappen dan op de lijn die de stappen verbindt, terwijl dat nu juist het proces is.
We hebben door de jaren heen met veel verschillende visualisatie-methoden geëxperimenteerd. Elk met zijn eigen voordelen en beperkingen. Daaruit is het idee ontstaan om deze ervaringen te bundelen in een visualisatiemethodiek die goed aansluit op het soort projecten dat wij doen en bovendien door iedereen gebruikt kan worden zonder licenties, lidmaatschappen of dure en ingewikkelde software: de procesplattegrond. Onder meer de Groninger Huisartsen Coöperatie (GHC) werkt er sinds kort mee. Sinds een jaar heeft de GHC een specifieke afdeling die zich bezighoudt met digitalisering. Consulent Ilse de Lange en projectleider Ewout Kotterink maken deel uit van deze nieuwe afdeling.
De GHC werkt namens ongeveer 250 aangesloten huisartsen in Groningen en Noord-Drenthe aan kwaliteitsverbetering van de zorg aan chronisch zieken en ouderen. Zo loopt er een aantal zorgprogramma’s voor patiënten met diabetes, longaandoeningen en hart- en vaatziekten met speciale aandacht voor preventie, leefstijladviezen en nascholing. Ook richt de GHC zich op zorgvernieuwing door onder meer de diagnostiek op een andere manier te organiseren en digitalisering te stimuleren. Dat helpt huisartsen bijvoorbeeld weer op het gebied van diagnostiek bij slaapapneu of door inzet van ehealth. De GHC leunt sterk op de kennis van huisartsen, zegt projectleider digitalisering Ewout Kotterink. “Huisartsen komen vaak zelf met zaken die beter kunnen en wij bedenken dan samen met hen een oplossing. Bijvoorbeeld digitale consultatie, waarbij je als huisarts een vraag kunt stellen aan een specialist in het ziekenhuis. Dat is destijds gestart met huisartsen en specialisten op het gebied van cardiologie. Voor ons is het dan zaak om inzichtelijk te maken welke stappen doorlopen worden en daar is zo’n procesplattegrond behulpzaam bij.”
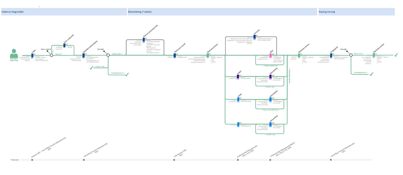
“Sinds kort hebben we ook een digitaal zorgpad astma waarin precies zichtbaar is welke digitale middelen je als praktijk kunt inzetten bij het zorgproces” zegt Ilse de Lange.
“Een procesplattegrond helpt de stappen die doorlopen worden inzichtelijk te maken.”
Kotterink zet de procesplattegrond momenteel vooral in voor het testen. “We hebben onlangs een heel traject gehad voor online inzage van medische gegevens voor patiënten. Dat is een landelijk programma. Onderdeel van het programma is dat je met patiënten een PGO, persoonlijke gezondheidsomgeving, test. Wat dan helpt is dat je de test visueel maakt met hele simpele stappen en we vullen de rollen in van de mensen zoals de patiënt, praktijkassistent, de huisarts, de leverancier. Het is geen ingewikkelde plattegrond maar het geeft veel duidelijkheid over wíe wánneer wát moet doen en in welk systeem dat gebeurt. Het is een soort invulschema. Het format is altijd hetzelfde en per proces breng je wat nuances in om het begrijpelijk te maken voor de mensen.”
Kotterink zit veel om tafel met leveranciers, huisartsen, verpleegkundigen en soms ook patiënten en merkt dat het werkt om niet met ingewikkelde schema’s op de proppen te komen. “Als je bij elkaar zit om duidelijk te krijgen wat je met elkaar doet, is dat ook een soort reflectiemoment. Dan wordt het iedereen duidelijk wat zo’n proces concreet oplevert. Je doet elkaar een groot plezier door eerst het hele proces in kaart te brengen met alle rollen erbij. Dat blijft voor iedereen overzichtelijk. Je refereert aan alle stappen. De ene keer voer je het hele proces echt uit, de andere keer praat je met elkaar over de volgorde en weer een andere keer zet je een werkinstructie in elkaar. Met deze proces-plattegrond heb ik een visualisatiemethode die mensen makkelijk begrijpen. Ik heb er weinig tekst en uitleg bij nodig en ik krijg ook weinig vragen terug. Men begrijpt me sneller. Daar zit mijn winst.”
De Lange gebruikt de procesplattegrond om te laten zien welke digitale middelen er allemaal beschikbaar zijn tijdens het zorgproces astma. “Zo is het sinds enige tijd mogelijk om als huisarts een kaderarts te consulteren naar aanleiding van een onderzoek. Ook maakt de plattegrond inzichtelijk welke andere digitale mogelijkheden er zijn bijvoorbeeld het aanbieden van zelfmetingen en vragenlijsten zoals de ACQ. We hebben gemerkt in de recente onderwijsdag voor praktijkondersteuners dat het helpt om het proces visueel te maken”
Kotterink wil fors inzetten op gegevensuitwisseling in de keten, bijvoorbeeld tussen huisartsen en de huisartsenpost. “We hebben in het noorden wel zeven Huisartsen Informatie Systemen en die moeten allemaal gegevens kunnen uitwisselen met ketenpartners. We weten dat er nog niet voor alles een informatiestandaard is, maar we gaan daar ook niet op wachten. Wij pakken het pragmatisch aan. Met kleine stapjes. Een goed voorbeeld daarvan is advance care planning. Patiënten kunnen bij de huisarts laten vastleggen wat zij wel en niet meer willen in hun laatste levensfase. De huisartsenpost kan deze informatie vervolgens inzien. Dit zorgt ervoor dat patiënten zorg ontvangen die ze zelf (nog) wensen. Wat ik belangrijk vind en echt heb gemerkt is dat een procesbeschrijving helpt om aan elkaar duidelijk te maken welke stappen je in een proces zet. Het gaat erom dat mensen snappen dat ze onderdeel zijn van een groter geheel, waar dingen al gebeuren voordat zij zelf hun taak uitvoeren en waar daarna ook nog allerlei stappen worden gezet. Regel zo goed mogelijk dat iedereen weet wat er verwacht wordt. Zo’n procesplattegrond helpt daarbij. We hebben het getest bij bijvoorbeeld het overdragen van informatie door huisartsen aan de huisartsenpost in de avond-, dag- en weekenddiensten. We konden laten zien dat het echt werkt. Ik zou ook andere instellingen die met rollen en functies werken, ook in sectoren buiten de zorg, adviseren om zo te werken. Het is altijd goed om met het proces te beginnen, los van de methode. En ik zou het mooi vinden als meer organisaties, zeker in de zorg, hun processen gaan delen. Dat je elkaars templates kunt gebruiken. Dat je ziet: ‘hé! Werken jullie zo?’ Dat is misschien wel heel transparant, maar ja, wat is daar mis mee?”
Ga naar: Procesplattegrond en download gratis het format, een uitgebreide handleiding en de bijbehorende software.
In het aankomende Verbeter! magazine dat komend voorjaar verschijnt, komt een interview te staan met data-expert Peter Aiken
Lees meer